๋ชฉ์ฐจ
- Key Takeaways
- 1. ์๋ก
- 2. ๋กค์ ๊ณผ ์ํ์
- 2.1 ๋กค์ ์ ๊ธฐ๋ณธ ๊ฐ๋
- 2.2 ์ํ์์ ๋์ ๋ฐฉ์
- 3. ๋กค์ ์๋ฃจ์ ๋ค์ ํ์ค์ํ๋ฅผ ํฅํ ์ฌ์
- 3.1 L2์ ๋ณด์์ฑ์ ํ๊ฐํ๊ธฐ ์ํ ํ๋ ์์ํฌ
- 3.2 ์ํ์๋ฅผ ํ์ค์ํํ๊ธฐ ์ํ ๋ ธ๋ ฅ๋ค
- 4. Metis, ํ์ค์ ์ํ์์ ์ ๊ตฌ์
- 4.1 Metis ๊ฐ์
- 4.2 ์ํคํ ์ฒ
- 4.3 Metis์ ์ฃผ์ ํน์ง
- 4.4 Metis ์ํ๊ณ
- 5. ๋์ผ๋ก
๋ฆฌ์์ฒ
Key Takeaways
์ค๋๋ ๋๋ถ๋ถ์ L2๋ ๊ธฐ๋ฅ์ ์ผ๋ถ๋ฅผ ํ๋กํ ์ฝ์ ์์กดํ๊ณ ์์ผ๋ฉฐ, ๊ฐ ํ๋กํ ์ฝ๋ค์ ํ์ค์ํ๋ฅผ ์คํํ๊ธฐ ์ํด ๋ ธ๋ ฅํ๊ณ ์๋ค.
Metis๋ ์ต๊ทผ ํ์ค์ ์ํ์๋ฅผ ๋ฌ์ฑํ L2 ๋ธ๋ก์ฒด์ธ์ด๋ค. ์ด ์ธ์๋ Metis๋ Memolab๋ฅผ ๋ฐ์ดํฐ ๊ฐ์ฉ์ฑ ์๋ฃจ์ ์ผ๋ก ํ์ฉํ์ฌ ์ฌ์ฉ์์๊ฒ ์ ๋ ดํ ๊ฐ์ค๋น๋ฅผ ์ ๊ณตํ๊ณ ์๋ค. ์์ผ๋ก๋ EigenDA๋ก์ ๋ฐ์ดํฐ ๊ฐ์ฉ์ฑ ์๋ฃจ์ ์ ํ, ๊ทธ๋ฆฌ๊ณ ํ์ด๋ธ๋ฆฌ๋ ๋กค์ ์ ๊ตฌํ ๋ฑ์ด ๋ก๋๋งต ์์ ํฌํจ๋์ด ์๋ค.
๋ํ, Metis๋ ์ํ์๋ฟ๋ง ์๋๋ผ ๊ฑฐ๋ฒ๋์ค ์ธก๋ฉด์์๋ ํ์ค์ํ๋ฅผ ๊ฐ์กฐํด์ค๊ณ ์๋ค.
1. ์๋ก

๋นํ๋ฆญ ๋ถํ ๋ฆฐ์ โ๋กค์ ์ค์ฌ์ ๋ก๋๋งตโ ์ด ๋ฐํ๋๋ฉด์ 2023๋ ๋ถํฐ ์ด๋๋ฆฌ์์ ์ค์ฌ์ผ๋ก ํ ๋ชจ๋๋ฌ ์ง์, ํนํ ๋กค์ ์๋ฃจ์ ๋ค์ด ์ง๋ํ ์ฃผ๋ชฉ์ ๋ฐ์์๋ค. L2beat ๋ฐ์ดํฐ์ ๋ฐ๋ฅด๋ฉด ๋ชจ๋ L2 ๋คํธ์ํฌ์์ ๋ฐ์ํ๊ณ ์๋ ์ผ์ผ ํธ๋์ญ์ ์ ์ดํฉ์ ๋๋ต ์ฒ ๋ง๊ฐ ์ด์์ ์ ์งํ๊ณ ์๋ค. ์ด๋ ์ด๋๋ฆฌ์์์ ๋ฐ์ํ๋ ํธ๋์ญ์ ์ 10๋ฐฐ์ ๋ฌํ๋ ์์น์ด๋ค. ํ์ฌ ๋กค์ ์๋ฃจ์ ๋ค ์์์ ๋ฉ์ธ๋ท์ผ๋ก ์ด์์ค์ธ ํ๋ก์ ํธ๋ 47๊ฐ๋ก, 4์ 5์ผ ๊ธฐ์ค ์ด๋ค์ Total Value Locked (TVL) ์ดํฉ์ $37.22B์ ๋ฌํ ๋งํผ ๊ท๋ชจ๊ฐ ํฌ๋ค. ์ถ์์์ ์ธ 34๊ฐ์ ํ๋ก์ ํธ๋ฅผ ํฌํจํ๋ค๋ฉด, ์์ผ๋ก ๋กค์ ์ํ๊ณ๋ ๋์ฑ ํ์ฅ๋ ๊ฒ์ผ๋ก ๊ธฐ๋๋๋ค.
๋ณธ ๊ธ์์๋ ๋กค์ ๊ณผ ์ํ์์ ๋ํด์ ์ ๋ฐ์ ์ผ๋ก ์ดํด๋ณด๊ณ L2 ํ๋ก์ ํธ๋ค ์ค์์ ์ต์ด๋ก ํ์ค์ ์ํ์๋ฅผ ๋ฌ์ฑํ Metis์ ๋ํด ์์๋ณธ๋ค.
2. ๋กค์ ๊ณผ ์ํ์
2.1 ๋กค์ ์ ๊ธฐ๋ณธ ๊ฐ๋
๋กค์ ์ ์ด๋๋ฆฌ์์ด ๊ฐ์ง๊ณ ์๋ ๋ณด์์ฑ์ ํ์ฉํ๊ณ , ์ ๋ ดํ ๋น์ฉ์ผ๋ก ๋งค์ฐ ๋น ๋ฅธ ๊ฑฐ๋ ์คํ์ ์ด์ ์ ๋ง์ถ ํ๋์ ์ฒด์ธ์ด๋ค. ๋กค์ ์ ๋์ ๋ฐฉ์์ ์ดํด๋ณด๋ฉด - ์คํ์ฒด์ธ์ธ ๋ ์ด์ด 2 ์ฒด์ธ์์ ํธ๋์ญ์ ์ ์คํํ๊ณ , ์ฆ๋ช ์ ์์ฑํ๋ฉฐ, ํธ๋์ญ์ ๋ฐ์ดํฐ๋ฅผ ์์ถํ์ฌ ์ด๋๋ฆฌ์์ธ ๋ ์ด์ด 1 ์ฒด์ธ์ผ๋ก ์ปค๋ฐํ๋ค. ์ปค๋ฐ๋ ๋ฐ์ดํฐ๋ ์ด๋๋ฆฌ์์ ์๋ ๋กค์ ์ค๋งํธ ์ปจํธ๋ํธ์ ์ํด ์ ํจ์ฑ์ด ๊ฒ์ฆ๋๋ค.

์คํ์ฒด์ธ์์ ๋ฐ์ํ ํธ๋์ญ์ ์ ๋ฌด๊ฒฐ์ฑ์ ๋ณด์ฅํ๊ธฐ ์ํด์๋ ์ฌ๊ธฐ ์ฆ๋ช (fraud proof) ๋๋ ์ ํจ์ฑ ์ฆ๋ช (validity proof)์ด ์๋ค. ์ตํฐ๋ฏธ์คํฑ ๋กค์ ์ ๊ฒฝ์ฐ, ์ต์ ํ ๋ช ์ด์์ ์ ์งํ ์ฃผ์ฒด๊ฐ ํธ๋์ญ์ ์ ๋ฌด๊ฒฐ์ฑ์ ๋ณด์ฅํ๊ธฐ ์ํด ์ฌ๊ธฐ ์ฆ๋ช ์ ๋ฐฉ์์ ํ์ฉํ๋ค. ๋ฐ๋ฉด, ์์ง์ ์ฆ๋ช ๋กค์ ์ ์คํ์ฒด์ธ์์ ํธ๋์ญ์ ์ ์ ํจ์ฑ์ ์คํํ๊ณ ์ ๋ฐ์ดํธ๋ ์ํ ๋ฐ์ดํฐ๋ฅผ ์ฆ๋ช ๊ณผ ํจ๊ป ์จ์ฒด์ธ์ ์ ์ถํ๋ ๋ฐ ์์ง์ ์ฆ๋ช (ZKP)์ ์ฌ์ฉํ๋ค.
์ตํฐ๋ฏธ์คํฑ ๋กค์ ์ ์คํ์ฒด์ธ์์์ ์ฐ์ฐ์ด ์ ์งํ๊ฒ ์ํ๋์๋ค๋ ๊ฐ์ ์๋ ์๋๋๋ค. ๋๋ฌธ์ ์จ์ฒด์ธ(i.e., ์ด๋๋ฆฌ์) ์์์ ์จ์ ํ ์๊ฒฐ๋๊ธฐ ์ํด์๋ ๋ถ์ ๊ธฐ๊ฐ์ด ์กด์ฌํ๋ฉฐ ์ฌ์ฉ์๋ ์์ฐ ์ธ์ถํ๊ธฐ ์ํด์๋ ๋ถ์ ๊ธฐ๊ฐ์ ๊ธฐ๋ค๋ ค์ผ๋งํ๋ค. ๋ฐ๋ฉด, ์์ง์ ์ฆ๋ช ๋กค์ ์ ZKP๋ฅผ ํตํด ์ ํจ์ฑ์ ์ฆ๋ช ํ ์ ์๊ธฐ ๋๋ฌธ์ ์ฆ์ ์๊ฒฐ์ฑ์ ์ ๊ณตํ์ฌ ์์ฐ ์ธ์ถ์ด ๋น๊ต์ ๋น ๋ฅธํธ์ด๋ค. ๋ค๋ง, ZKP๋ฅผ ์์ฑํ๋๋ฐ ์์ด์ ๋น์ฉ์ด ๋ง์ด ๋ค๊ธฐ๋๋ฌธ์ ๋น์ฉ๊ณผ ์๊ฐ์ ์ค์ด๊ธฐ ์ํด ๋ง์ ๋ ธ๋ ฅ๋ค์ ํ๊ณ ์๋ค.
์คํ์ฒด์ธ ์ฐ์ฐ์ ์ ํจ์ฑ ํน์ ๊ฒฐ๊ณผ๋ฅผ ์ ์ฆํ๊ธฐ ์ํด์๋ ํธ๋์ญ์ ๋ฐ์ดํฐ๋ฅผ ๊ฐ์ฉํ ๊ณณ์ ์ ์ฅํ๋ ๊ณณ์ด ์ค์ํ๋ฐ, ์ด๋ฅผ ๋ฐ์ดํฐ ๊ฐ์ฉ์ฑ ์๋ฃจ์ ์ด๋ผ๊ณ ํ๋ค. ๋กค์ ์ ๊ฒฝ์ฐ, ์ด๋๋ฆฌ์์ ๋ฐ์ดํฐ ๊ฐ์ฉ์ฑ ์๋ฃจ์ ์ผ๋ก ํ์ฉํ๊ธฐ ๋๋ฌธ์ 6.4๋ถ ๊ฐ๊ฒฉ์ผ๋ก ์ด๋๋ฆฌ์์ด ๋ณด์ ํ๊ณ ์๋ ๋๋ต 100๋ง๋ช ์ ๊ฒ์ฆ์๋ค์๊ฒ ํ์ธ ๋ฐ๋ ๊ฒ๊ณผ ๊ฐ์ ์๋ฏธ์ด๋ค. ์ด๋๋ฆฌ์์ ๋ฐ์ดํฐ๋ฅผ ์ ์ฅํ๋๋ฐ ํ์ํ ๋น์ฉ์ ๊ฐ์์ํค๊ธฐ์ํด Celestia, Avail, EigenDA์ ๊ฐ์ ๋ฐ์ดํฐ ๊ฐ์ฉ์ฑ ์๋ฃจ์ ํ๋ก์ ํธ๋ค์ด ๋ฑ์ฅํ์๊ณ , ์ด๋๋ฆฌ์์ด ์๋ ํ ๋ฐ์ดํฐ ๊ฐ์ฉ์ฑ ์๋ฃจ์ ์ ์ฌ์ฉํ๋ ๊ฒฝ์ฐ์๋ ๋กค์ ์ด ์๋ ์ตํฐ๋ฏธ์(Optimium)์ผ๋ก ๊ตฌ๋ถํ๋ค.
๋ฐ๋ผ์, ๋ฏธ๋์ ๋กค์ ํํ๋ ๋ง์น ์ฝ์ค๋ชจ์ค ์ฑ์ฒด์ธ ์ํ๊ณ์ ์ ์ฌํ ํํ์ฒ๋ผ ๋ณด์ผ ์ ์๊ฒ ์ง๋ง ์์ฒด์ ์ผ๋ก ๊ฒ์ฆ์ธ ๊ตฌ์กฐ๋ฅผ ๋ชจ๋ ์ค๊ณํด์ผํ๋ ์ฝ์ค๋ชจ์ค ๊ณ์ด์ ์ฑ์ฒด์ธ๊ณผ๋ ๋ฌ๋ฆฌ ๋กค์ ์ ์ด๋๋ฆฌ์์ ๋ณด์์ฑ๊ณผ ํ์ค์์ฑ์ ๋๋ฆด ์ ์๋ค๋ ์ฅ์ ์ด ์๋ค.
2.2 ์ํ์์ ๋์ ๋ฐฉ์

์ํ์๋ ๋กค์ ์ด ํธ๋์ญ์ ์ ์ฒ๋ฆฌํ๊ณ ์จ์ฒด์ธ ์์ ์ฌ๋ฆฌ๋ ๊ณผ์ ์ค์์, ์ฌ์ฉ์๋ก๋ถํฐ L2 ์คํ์ฒด์ธ์์ ๋ฐ์ํ ํธ๋์ญ์ ๋ฐ์ดํฐ๋ค์ ๋ฐ์ ์ผ๊ด ์ฒ๋ฆฌํ๊ณ ์์ถํ์ฌ ์ด๋๋ฆฌ์์ผ๋ก ์ปค๋ฐํ๋ ์ค์ํ ์ญํ ์ ๋งก๊ณ ์๋ค. ํ๋กํ ์ฝ๋ง๋ค ์ํ์์ ๋ํ ์ ์๋ ๋ค๋ฅธ ๊ฒฝ์ฐ๊ฐ ์์ด ์ํ์์ ์ญํ ์ 1) ํธ๋์ญ์ ์ ๋ฐ์ ์ฒ๋ฆฌํ๋ ๊ณผ์ , ๊ทธ๋ฆฌ๊ณ 2)์ด๋๋ฆฌ์์ผ๋ก ์ปค๋ฐํ๋ ์ ์ถํ๋ ๊ณผ์ ์ผ๋ก ๋ถ๋ฆฌํ์ฌ ์ํ์์ ์ ์์๋ผ๊ณ ํ๋ ์ฃผ์ฒด๋ฅผ ๋ฐ๋ก ๋ถ๋ฅํ๊ธฐ๋ ํ์ง๋ง, ํ์ฌ ๋๋ถ๋ถ์ ๋กค์ ์์คํ ๋ค์ ์ด ๋ ๊ณผ์ ์ ํ๋์ ์ฃผ์ฒด(i.e., ์ํ์)๊ฐ ์ํํ๊ณ ์๋ค.
์ํ์๋ ํธ๋์ญ์ ๋ค์ ์์ถํ๋ ๊ณผ์ ์์ ํธ๋์ญ์ ์ ์ด๋๋ฆฌ์์ผ๋ก ์ปค๋ฐํ๊ธฐ ์ํ ๋น์ฉ์ ์ค์ด๋ ์ด์ ์ด ์๊ธฐ์, ์ฌ์ฉ์๋ ์ํ์๋ฅผ ๋ฏฟ๊ณ ์ฌ์ฉํ ์ ๋ฐ์ ์๋ค. ๊ทธ๋ฆฌ๊ณ ์ง๊ธ๊น์ง ์ด ์ํ์๋ ์ผ๋ฐ์ ์ผ๋ก ํ๋กํ ์ฝ์์ ์ด์ํ๋ ์ค์ ์ง์ค์ ์๋น์ค๋ก ๊ตฌํ๋์ด์๋ค. ์ฆ, ์ด๋ ๋กค์ ํธ๋์ญ์ ์ ์คํ๊ณผ ์์ ์ ๋ ฌ์ ๋ด๋นํ๋ ์ฃผ์ฒด๊ฐ ํ ๊ณณ(i.e., ๋จ์ผ ์ฅ์ ์คํจ์ง์ )์ด๋ผ๋ ๊ฒ์ ์๋ฏธํ๊ณ , L2 ์์์ ๋ฐ์ํ๋ ํธ๋์ญ์ ์ ๋ํด MEV๋ฅผ ๋ ์ ํ๊ฑฐ๋ ๊ฒ์ด์ ํ ์ ์๋ค๋ ๊ฐ๋ฅ์ฑ์ด ์๋ค๋ ๋ป์ด๋ค. ์ด ์ํ์๊ฐ ์ ์์ ์ธ ํ์๋ฅผ ํ๊ฑฐ๋ ์ค๋จ๋ ๊ฒฝ์ฐ ๋ฑ์ ๋๋นํ์ฌ ์ฌ์ฉ์๊ฐ ์ํ์๋ฅผ ๊ฑฐ์น์ง ์๊ณ ํธ๋์ญ์ ์ L1์ผ๋ก ๊ฐ์ ๋ก ํฌํจ์ํฌ ์ ์๋ ์ด์ค์ผ์ดํ ํด์น(Escape hatch) ๊ธฐ๋ฅ์ ๋๊ณ ์๊ธดํ์ง๋ง ์ด๋ ๋ฏธ๋ด์ฑ ์ผ ๋ฟ, ๊ทผ๋ณธ์ ์ผ๋ก ์ด๋ฌํ ์ํ์ ์ ๊ฑฐํ๋ ๋์์ฑ ์ด๋ผ๊ณ ํ ์๋ ์๋ค.
์ด์ฒ๋ผ, ์ํ์๋ ์๋นํ ์ค์ํ ๋ถ๋ถ์ ๋ด๋นํ๊ณ ์๊ธฐ ๋๋ฌธ์ ์ด๋ฌํ ์ญํ ์ ์ฌ๋ฌ ๋ ธ๋๋ก ๋๋์ด ๊ฐ๊ฐ ๋กค์ ํธ๋์ญ์ ์ ์ปค๋ฐํ ์ ์๋๋ก ํ๋ ํ์ค์ ์ํ์๊ฐ ์ ์๋์๋ค. ๋จ, ์ฌ๋ ํ์ค์ํ ํ๋กํ ์ฝ์ ์ค๊ณํ๋ ๊ฒ๊ณผ ๋ง์ฐฌ๊ฐ์ง๋ก, ํ์ค์ ์ํ์ ์ญ์ ๊ธฐ์ ์ ์ผ๋ก ๋กค์ ์ ์ฑ๋ฅ์ ํค์น์ง ์์ผ๋ฉด์ ์ธ์ผํฐ๋ธ์ ๊ท ํ๋ ์ ์ค๊ณํด์ผํ๋ฏ๋ก ํ์ฌ ์ด์ ๊ด๋ จํ์ฌ ๋ค์ํ ์ฐ๊ตฌ๊ฐ ํ๋ฐํ ์งํ๋๊ณ ์๋ ์ํ์ด๋ค.
3. ๋กค์ ์๋ฃจ์ ๋ค์ ํ์ค์ํ๋ฅผ ํฅํ ์ฌ์
3.1 L2์ ๋ณด์์ฑ์ ํ๊ฐํ๊ธฐ ์ํ ํ๋ ์์ํฌ
3.1.1 ๋นํ๋ฆญ ๋ถํ ๋ฆฐ์ด ์ ์ํ ์คํ ์ด์ง ํ๋ ์์ํฌ
2022๋ 11์ ๋นํ๋ฆญ ๋ถํ ๋ฆฐ์ ๋กค์ ์ํ๊ณ๊ฐ ๋์ฑ ๋ถ์ฐ ์๋น์ค ํํ๋ก ๋์๊ฐ ์ ์๋๋ก ๊ธฐ์ ์ ํ์คํํ๊ณ ๋กค์ ์ด ๋ฌ์ฑํด์ผํ ๋ง์ผ์คํค์ ์ ์ํ๋ค. ์ด ๋ง์ผ์คํค์ ๋กค์ ์ ํ๊ฐํ ์ ์๋ ์ฌ๋ฌ ํญ๋ชฉ๋ค์ ๋์ดํ๊ณ , ๋ณด์กฐ ๋ฐํด(training wheels)์ ๋น์ ํ์ฌ ์ธ ๊ฐ์ง ์คํ ์ด์ง๋ก ๋ถ๋ฅํ๋ค. ๋นํ๋ฆญ์ด ์ ์ํ ์คํ ์ด์ง ๊ตฌ์ฑ์ ์๋์ ๊ฐ๋ค:
Stage 0: Full Training Wheels - ์ค๋๋ ๋๋ถ๋ถ์ ๋กค์ ๋ค์ ์ด ๋จ๊ณ์ ์ํด์๋ค. L1์ ๊ฒ์๋ ํธ๋์ญ์ ๋ฐ์ดํฐ์์ ์ํ๋ฅผ ์ฌ๊ตฌ์ฑํ ์ ์๋ ์์ค๋ฅผ ์ฌ์ฉํ ์ ์๋ ์ผ์ข ์ ์ํํธ์จ์ด๊ฐ ์กด์ฌํ์ฌ ์ํ ๋ฃจํธ๋ฅผ ์ ์๋ ์ํ์ ๋น๊ตํ๋ ๋ฐ ์ฌ์ฉํ ์ ์๋ค.
Stage 1: Limited Training Wheels - ์ด ๋จ๊ณ์์๋, ๊ฐ ๋กค์ ์ด ํน์ ์ค๋งํธ ๊ณ์ฝ์ ์ํด ์ผ๋ถ ๊ด๋ฆฌ๋๋ ๊ฒ์ ์๋ฏธํ๋ค. ์ด ๋จ๊ณ๋ ์ฆ๋ช ์์คํ ์ด ๊ตฌํ๋์ด ์์ด์ผํ๋ฉฐ, ์ฆ๋ช ์์คํ ์ ๋ฌธ์ ๊ฐ ๋ฐ์ํ ๊ฒฝ์ฐ, ๋ฉํฐ์๊ทธ ๊ธฐ๋ฐ์ผ๋ก ๊ตฌ์ฑ๋ ๋ณด์์์ํ๊ฐ ๊ฐ์ ํ ์ ์๋ค. ๋ณด์์์ํ์ ์กด์ฌ๋ก ๋กค์ ์ ์์ ํ ์ ์๊ฒ ์ง๋ง ์ ์ฌ์ ์ธ ์ํ๋ ์์ด ์์ ํ ํ์ค์ํ๋ ์๋๋ค.
Stage 2: No Training Wheels - ์ด ๋จ๊ณ๋ ๋กค์ ์ด ์ค๋งํธ ์ปจํธ๋ํธ์ ์ํด ์์ ํ ๊ด๋ฆฌ๋๋ ๊ฒฝ์ฐ๋ฅผ ์๋ฏธํ๋ค. ์ด ์์ ์์ ์ฆ๋ช ์์คํ ์ ๋๊ตฌ๋ ์ฐธ์ฌํ ์ ์์ด์ผํ๋ฉฐ, ๋ณด์์์ํ๋ ์ต์ํ์ ๋ณด์์ ์ํด ๋ฒ๊ทธ๊ฐ ๋ฐ์ํ์ ๋๋ง ํ์ฑํ๋๋ค.
๋นํ๋ฆญ์ด ์ ์ํ ํ๋ ์์ํฌ์์๋ ๋กค์ ์ด ์ค๋งํธ ๊ณ์ฝ ์์ฒด์ ์์กดํ๋ ๊ฒ์ด ์๋๋ผ, ๋กค์ ์ ๊ด๋ฆฌํ๊ณ ์ด์ํ๋ ์ฃผ์ฒด์ ์ผ๋ง๋ ์์กดํ๋์ง์ ๋ฐ๋ผ ๊ฐ ์คํ ์ด์ง๋ฅผ ๋ถ๋ฅํ๊ณ ์๋ค. ์ด ๋ถ๋ฅ์์ ๊ฐ ์คํ ์ด์ง์ ์ซ์๊ฐ ๋์์ง์๋ก, ํด๋น ๋กค์ ์ ๋ณด์์ฑ๊ณผ ํ์ค์์ฑ ์ธก๋ฉด์์ ๋ ๋ง์ ์ด์ ์ ํ๋ํ๊ณ ์๋ค๊ณ ๋ณผ ์ ์๋ค.
3.1.2 L2beat์ด ์ ์ํ ์คํ ์ด์ง ํ๋ ์์ํฌ

L2beat์ ๋นํ๋ฆญ์ด ์ ์ํ ์คํ ์ด์ง ํ๋ ์์ํฌ๋ฅผ 5๊ฐ์ง ํญ๋ชฉ์ผ๋ก ์ธ๋ถํํ์๋ค:
State Validationย - ์คํ์ฒด์ธ์์ ๋ฐ์ํ ํธ๋์ญ์ ์ ๋ํ ๋ฌด๊ฒฐ์ฑ์ ์ด๋ป๊ฒ ์ ์ฆํ๋์ง์ ๋ฐ๋ฅธ ๋ถ๋ฅ์ด๋ค. zk๋กค์ ๋ค์ ๊ฒฝ์ฐ ์ด๋ฅผ ZKP(i.e., zk-SNARKs, zk-STARKs)์ ํตํด ์ฆ๋ช ํ ์ ์๊ธฐ ๋๋ฌธ์ ๋งค์ฐ ์์ ํ๋ค. ์ตํฐ๋ฏธ์คํฑ ๋กค์ ๋ค์ ๊ฒฝ์ฐ ์ต์ ํ ๋ช ์ด์์ ์ ์งํ ์ฃผ์ฒด๊ฐ ์ฌ๊ธฐ์ฆ๋ช ์ ๋ฐฉ์์ ํตํด ์ด๋ฅผ ์ ์ฆํ๋๋ฐ, ์์ง ์ฌ๊ธฐ์ฆ๋ช ์์คํ ์ด ์ ๋๋ก ๋์ ๋์ง ์์ ๋คํธ์ํฌ๋ค๋ ๋ง๋ค.
Data Availabilityย - ์ฐ์ฐ์ ์ฌ์ฉํ ํธ๋์ญ์ ๋ฐ์ดํฐ๋ฅผ ์ด๋์ ์ ์ฅํ๋์ง์ ๋ฐ๋ฅธ ๋ถ๋ฅ์ด๋ค. ์ด๋๋ฆฌ์ ์จ์ฒด์ธ(On chain)์ ์ ์ฅํ ๊ฒฝ์ฐ ๊ฐ์ฅ ์์ ํ๋ค. External (DAC)์ ๊ฒฝ์ฐ ์ผ๋ช Data Availability Committee๋ผ๊ณ ๋ถ๋ฆฌ๋ ์ฌ๋ฌ ์ฃผ์ฒด๋ค์ด ํธ๋์ญ์ ๋ฐ์ดํฐ๋ฅผ ํจ๊ป ์คํ์ฒด์ธ์์ ๊ด๋ฆฌํ๋ฉฐ, Optimistic (MEMO)์ ๊ฒฝ์ฐ Metis์์ ์ฌ์ฉ๋๋ ๋ฐฉ์์ธ๋ฐ, ํธ๋์ญ์ ๋ฐ์ดํฐ๊ฐ ํ์ค์ ์คํ ๋ฆฌ์ง ๋คํธ์ํฌ์์ ๊ด๋ฆฌ๋๋ค.
Exit windowsย - ๋กค์ ๋คํธ์ํฌ๋ค์ ์ด๋๋ฆฌ์ ๋คํธ์ํฌ์ ์ค๋งํธ ์ปจํธ๋ํธ๋ฅผ ๋๊ณ ์๋๋ฐ, ์ด ์ค๋งํธ ์ปจํธ๋ํธ๊ฐ ์ ๊ทธ๋ ์ด๋ ๊ฐ๋ฅํ์ง์ ๋ํ ๋ถ๋ฅ์ด๋ค. ์ ๊ทธ๋ ์ด๋๊ฐ ์์ ๋ถ๊ฐ๋ฅํ๋ค๋ ๊ฒ์ ์ฝ๋๊ฐ ๋ถ๋ณ์ด๋ผ๋ ๋ป์ผ๋ก ๊ฐ์ฅ ์์ ํ๋ฉฐ, ๋๊ฒ ์ ๊ทธ๋ ์ด๋ ๊ฒฐ์ ํ ๋ช ์ผ๊ฐ ์ง์ฐ์๊ฐ์ ๋๋ ๊ฒฝ์ฐ๊ฐ ๋ง๋ค - ์ต์ ์ ๊ฒฝ์ฐ ์๋ฌด๋ฐ ์น์ธ ์์ด ์ค์ํ๋ ์ฃผ์ฒด๊ฐ ๋กค์ ์ปจํธ๋ํธ๋ฅผ ์ ๊ทธ๋ ์ด๋ํ ์ ์๋ ๊ฒฝ์ฐ๋ ์๋ค. ์ด๋ ์ค์ํ๋ ์ฃผ์ฒด๊ฐ ๋ง์๋ง ๋จน์ผ๋ฉด ์ฌ์ฉ์๋ค์ ์๊ธ์ ๋ค ํ์ทจํ ์๋ ์๋ ๊ฒ์ด๋ค (๋ฌผ๋ก ๊ทธ๋ด ๊ฐ๋ฅ์ฑ์ด ๋งค์ฐ ํฌ๋ฐํ๊ฒ ์ง๋ง).
Sequencer Failureย - ์ํ์๋ ๋กค์ ๋คํธ์ํฌ์์ ์ฌ์ฉ์๋ค์ ํธ๋์ญ์ ์ ์์๋ฅผ ๊ฒฐ์ ํ๋ ์ฃผ์ฒด๋ก, ๋ณธ ํญ๋ชฉ์ ๋ง์ฝ ๋ชจ๋ ์ํ์๊ฐ ์คํ๋ผ์ธ์ด๊ฑฐ๋ ๊ฒ์ด์ ํ ๊ฒฝ์ฐ ๋์ฒ ๋ฐฉ๋ฒ์ ๋ํ ๋ถ๋ฅ์ด๋ค. ์ํ์์ ์ฅ์ ๊ฐ ๋ฐ์ํ๋ฉด ํธ๋์ญ์ ์ฒ๋ฆฌ๋ฅผ ์ด๋ป๊ฒ ํ ์ ์๋์ง์ ๋ฐ๋ผ Self sequence, Force via L1, Enqueue via L1 ์ผ๋ก ๊ตฌ๋ถํ๋ค. No mechanism์ธ ๊ฒฝ์ฐ์๋ ์ํ์๊ฐ ์คํ๋ผ์ธ์ด๊ฑฐ๋ ๊ฒ์ด์ ํ ๊ฒฝ์ฐ ์ฌ์ฉ์๋ ๋์ฒํ ์ ์๋ค.
Proposer Failureย - ์ ์์๋ ๋กค์ ๋คํธ์ํฌ์ ์ํ(zk๋กค์ ์ ๊ฒฝ์ฐ ๊น์ง)๋ฅผ ์ด๋๋ฆฌ์ ๋คํธ์ํฌ์ ์ ์ถํ๋ ์ฃผ์ฒด๋ก, ๋ณธ ํญ๋ชฉ์ ์ ์์๊ฐ ์คํ๋ผ์ธ์ผ ๊ฒฝ์ฐ ๋์ฒ ๋ฐฉ๋ฒ์ ๋ํ ๋ถ๋ฅ์ด๋ค. Propose blocks๋ ์ผ์ ์๊ฐ์ด ์ง๋ ํ ๋๊ตฌ๋ ์ ์์๊ฐ ๋ ์ ์๋๋ก ํ๋ ๊ฒ์ด๋ฉฐ, Escape hatch (MP)๋ ์ฌ์ฉ์๊ฐ ๋จธํด ์ฆ๋ช ์ ์ ์ถํจ์ผ๋ก์จ ๊ทธ๋ค์ ์์ฐ์ ์์ ํ๊ฒ ์ถ๊ธํ ์ ์๋ ๊ฒ์ด๊ธฐ ๋๋ฌธ์ ๋ ๋ค ๋งค์ฐ ์์ ํ ๋ฐฉ๋ฒ์ด๋ค. Escape hatch (ZK)์ ๊ฒฝ์ฐ ์ฌ์ฉ์๊ฐ ZKP๋ฅผ ์ ์ถํด์ผํ๋๋ฐ, ์ด๋ ๊ฐ์ธ์ด ์คํํ๊ธฐ์ ๊ฝค ์ด๋ ค์ด ์์ ์ด๋ฉฐ, Propose blocks (ZK)์ ๊ฒฝ์ฐ ZKP ์์ฑ์ ๋ํด ๋ ธ๋๊น์ง ์คํํด์ผ๋๋ค๋ ์ด๋ ค์ด ์ ์ด ์๋ค. ์ฌ๊ธฐ์๋ ๋ง์ฐฌ๊ฐ์ง๋ก ์ต์ ์ ๊ฒฝ์ฐ๋ No mechanism์ผ๋ก, ์ ์์๊ฐ ๋ค์ด๋๋ฉด ๋ชจ๋ ์ฌ์ฉ์๋ค์ ์์ฐ์ด ๋๊ฒฐ๋๋ค.
์ ํ๋ ๊ฐ ํ๋กํ ์ฝ๋ค์ด ์ง๋๊ณ ์๋ ์ํ๋(risk)๋ฅผ ๋ณด์ฌ์ค๋ค. ์ฌ๊ธฐ์ ๋ ธ๋์ ํ์๋ ์ฝ๊ฐ์ ์ํ์ฑ์, ๋นจ๊ฐ์์ผ๋ก ํ์๋ ๋ถ๋ถ์ ํด๋น ํ๋ก์ ํธ๊ฐ ์์ง ๊ฐ๋ฐ ์ค์ด๊ฑฐ๋ ํ๋ก์ ํธ์ ์์กดํ๊ณ ์์์ ์๋ฏธํ๋ค. ํ์ฌ ์์ 10๊ฐ์ L2 ํ๋กํ ์ฝ๋ค์ ํ์ธํด๋ณธ ๊ฒฐ๊ณผ, ์์ง๊น์ง ํ๋ ์์ํฌ์ 5๊ฐ์ง ์์๋ฅผ ๋ชจ๋ ์ถฉ์กฑํ๋ ๋กค์ ์ ์กด์ฌํ์ง ์๋๋ค.
์ง๊ธ๊น์ง ๋กค์ ์๋ฃจ์ ์ ๋ณด์์ฑ๊ณผ ํ์ค์์ฑ์ ํ๊ฐํ๊ธฐ ์ํด ๋นํ๋ฆญ์ด ์ ์ํ ํ๋ ์์ํฌ์ L2beat๊ฐ ์ ์ํ ํ๋ ์์ํฌ๋ฅผ ๊ฐ๋จํ ์ดํด๋ณด์๋ค. ์ผ๊ฐ์์๋ ํ๋กํ ์ฝ๋ค์ ์คํ์ด ๊ณ ๋ํ๋จ์ ๋ฐ๋ผ ๋กค์ ์ ์ฑ์๋๋ฅผ ํ๊ฐํ๋ ํ๋ ์์ํฌ์ ๊ธฐ์ค ์ญ์ ๋์์ ธ์ผ ํ๋ค๋ ์๊ฒฌ์ด ์ ๊ธฐ๋๊ณ ์๋ ๋งํผ, ์์ผ๋ก L2 ํ๋ก์ ํธ๋ค์ ํ๋กํ ์ฝ์ ์์กดํ๋ ๋ถ๋ถ๋ค์ ์ ์ฐจ ์ ๊ฑฐํด๋๊ฐ๋ ๋ฐฉํฅ์ผ๋ก ๋ฐ์ ํ ๊ฒ์ผ๋ก ์์๋๋ค - ์ค์ ๋ก, Arbitrum์ ๊ฒฝ์ฐ, 2023๋ 8์, BOLD(Bounded Liquidity Dealy)๋ผ ๋ถ๋ฆฌ๋ Dispute Protocol์ ๊ณต๊ฐํ์๋ค - BOLD๋ ๋๊ตฌ๋ ์ฑ๋ฆฐ์ง์์คํ ์ ์ฐธ์ฌํ ์ ์์ผ๋ฉฐ ๋ฌดํ๊ฐ(Permissionless) ๊ฒ์ฆ์ ๊ฐ๋ฅํ๊ฒ ํ๋ค. Optimism์ 2023๋ 10์, Cannon ์ด๋ผ ๋ถ๋ฆฌ๋ Fault Proof System์ ํ ์คํธ๋ท์ ์ถ์ํ์ผ๋ฉฐ, Manta Pacific์ ํฅํ์ ์ํ์ฑ ๋คํธ์ํฌ์ ๋ํ ์ฐธ์ฌ๊ถ์ ํ๋งคํ ๊ณํ์ด๋ค. ์ต๊ทผ, Mantle์ ๊ธฐ์กด OVM ์ฝ๋๋ฒ ์ด์ค๋ฅผ ๊ธฐ๋ฐ์ผ๋ก ๊ตฌ์ถ๋ ์ํคํ ์ฒ๋ฅผ OP Stack ๊ธฐ๋ฐ์ Bedrcock ์ํคํ ์ฒ๋ก ์ ํํ๋ Tectonic Upgrade๋ฅผ ์งํํ๋๋ฐ, Metis ๋ํ ๊ธฐ์กด์ ์ฌ์ฉ์ค์ด๋ ๋ฐ์ดํฐ ๊ฐ์ฉ์ฑ ์๋ฃจ์ ์ Memolabs์์ Ethereum์ผ๋ก ์ ํํ๋ ค๋ ์ ์๊ณผ, ์ํ์๋ฅผ ํ์ค์ํํ๋ ค๋ ๊ฑฐ๋ฒ๋์ค ์ ์์ด ์ต๊ทผ ํต๊ณผ๋์๋ค.

Source: Vaneck
3.2 ์ํ์๋ฅผ ํ์ค์ํํ๊ธฐ ์ํ ๋ ธ๋ ฅ๋ค
ํ์ค์ ์ํ์๋ ๋ชจ๋ ๋กค์ ๋ค์ด ํด๊ฒฐํ๊ณ ์ ํ๋ ๊ณต๋์ ๋ฌธ์ ๋ก, ๊ฐ์์ ๋ก๋๋งต ์ค ์ผ๋ถ๋ก ํฌํจ๋์ด ์๋ค. ํ์ง๋ง, ํ๋กํ ์ฝ ์ ์ฅ์์๋ ์ฑ๋ฅ ํฅ์์ด๋ ๋น์ฉ ์ ๊ฐ ๋ฑ์ ์ด์๋ณด๋ค ๊ตณ์ด ์ฐ์ ์์๋ฅผ ๋๊ฒ ๋ ์ด์ ๊ฐ ์์ด, ์์ง๊น์ง๋ ์ํ์๊ฐ ๋จ์ผ๋ก ์ด์๋๋ ๊ฒฝ์ฐ๊ฐ ๋ง๋ค. ์ธ์ ํด๊ฒฐ๋ ์ง ๋ชจ๋ฅด๋ ์ด๋ฌํ ์ํ์์ ์ค์ํ ๋ฌธ์ ๋ฅผ ํด๊ฒฐํ๊ธฐ ์ํด ๊ณต์ ์ํ์ ํ๋ก์ ํธ๋ค์ด ๋ฑ์ฅํ๊ธฐ์ ์ด๋ฅด๋ ๋ค. ๊ณต์ ์ํ์๋ L2์ L1์ ์ค๊ฐ์ ์์นํ ํ๋์ ๋คํธ์ํฌ(๋๋ ๋ ์ด์ด)๋ก, ๋กค์ ๊ฐ์ ๊ณต์ ๋๋ ์ํ์๋ค์ ์งํฉ์ด๋ค.
๊ณต์ ์ํ์๋ ๋จ์ผ ์ํ์๊ฐ ๊ฐ์ง๊ณ ์๋ MEV, ํธ๋์ญ์ ๊ฒ์ด, ๋จ์ผ ์ฅ์ ์ง์ ๊ณผ ๊ฐ์ ์ด์๋ค์ ํด๊ฒฐํ๋ค. ๋ฟ๋ง ์๋๋ผ ํ๋กํ ์ฝ ์ ์ฅ์์ ๋กค์ ์ ์ง ๋น์ฉ์ ๊ฐ์์ํค๊ณ , ๊ฐ์ ๊ณต์ ์ํ์๋ค๋ผ๋ฆฌ ๋กค์ ์ ๊ณต์ ํจ์ผ๋ก์จ ๋์ค๋ ์ํธ์์ฉ์ฑ์ ์ด์ ์ผ๋ก ๋๋ฆด ์ ์๋ค. ๋ํ์ ์ธ ๊ณต์ ์ํ์๋ก๋ Espresso, Radius, Astria ๋ฑ์ด ์๋ค.
Espresso: Espresso๋ Hotshot ์ปจ์ผ์์ค ๊ธฐ๋ฐ์ผ๋ก ๊ณต์ ์ํ์ฑ ๋ ์ด์ด์ Tiramisu๋ผ๊ณ ํ๋ ๋ฐ์ดํฐ ๊ฐ์ฉ์ฑ ๋ ์ด์ด๋ฅผ ๊ฐ๋ฐํ๊ณ ์๋ค. Hotshot ์ปจ์ผ์์ค๋ HotStuff ์ปจ์ผ์์ค ๊ธฐ๋ฐ์ผ๋ก, ์ง๋ถ ์ฆ๋ช ๊ณผ VRF(Verifiable random function) committee election์ ์ถ๊ฐํ์๋ค. ๋์ ์ฒ๋ฆฌ๋๊ณผ ๋น ๋ฅธ ์ต์ข ์ฑ(finality)์ ๋ฌ์ฑํ๋ฉฐ ๋ค์์ ๋ ธ๋๋ก ํ์ฅ ๊ฐ๋ฅํ๋๋ก ํ๋ ๊ฒ์ ๋ชฉํ๋ก ํ๋ค. ๋ํ, ์ด๋๋ฆฌ์๊ณผ ๋์ผํ ๋ณด์์ ๋ฌ์ฑํ๊ธฐ ์ํด ์ด๋๋ฆฌ์ ๋ฆฌ์คํ ์ดํน ํ๋กํ ์ฝ์ธ EigenLayer๋ฅผ ํ์ฉํ๋ค๋ ํน์ง์ ๊ฐ๋๋ค.
Radius: Radius๋ MEV์ ํธ๋์ญ์ ์ ๋ํ ๊ฒ์ด์ ํ์์ฑ์ ์ ๊ฑฐํ๋ฉด์ ๋กค์ ์ ๋ํ ๊ฒฝ์ ์ ๊ฐ์น๋ฅผ ์ฐฝ์ถํ๋๋ก ์ค๊ณ๋ ๊ณต์ ์ํ์ฑ ๋ ์ด์ด์ด๋ค. ๊ณ ๊ธ ์ํธํ ๋ฐ ZK ๊ธฐ๋ฐ ์ฒด๊ณ์ธ PVDE(Practical Verifiable Delay Encryption)๋ฅผ ์ฌ์ฉํ๋ ์ํธํ๋ ๋ฉคํ์ ํตํด, ํธ๋์ญ์ ์ฃผ๋ฌธ ํ๋ก์ธ์ค๋ฅผ ์ ๋ขฐํ ์ ์๊ฒ ํ์ฌ ์ค์ํ๋ ์ํ์๊ฐ ํธ๋์ญ์ ์ ํ๋ก ํธ๋ฐ๋, ์๋์์น ์ดํ, ๊ฒ์ดํ๋ ๊ฒ์ ๋ฐฉ์งํ๋ค.
Astria: ****Astria๋ Celestia ์ํ๊ณ๋ฅผ ๊ธฐ๋ฐ์ผ๋ก ํ ๊ณต์ ์ํ์ฑ ๋ ์ด์ด์ด๋ค. Astria๋ ์ผ๋ จ์ ํธ๋์ญ์ ์ ๋ํ ํฉ์๋ฅผ ๋์ถํ๋ ๊ณผ์ ์ ๊ธฐ์กด์ ํ ๋๋ฏผํธ ์ฝ์ด๋ฅผ ๊ฐํธํ cometBFT๋ฅผ ํ์ฉํ๋ ๊ฒ์ด ํน์ง์ด๋ค.
์ด๋ฌํ ๊ณต์ ์ํ์ฑ ํ๋ก์ ํธ๋ค ์ธ์ ํ๋กํ ์ฝ ์์ฒด์ ์๋ฃจ์ ์ ํตํด ์ค์ํ๋ ์ํ์๊ฐ ๊ฐ์ง๋ ์ํ์ ํด์ํ๋ ค๋ ํ๋กํ ์ฝ์ด ์๋๋ฐ, Arbitrum์ FCFS(First-Come-First-Serve) ๋ฐฉ์์ ์ํ์ฑ ์ ์ฑ ์ ํตํด ์ ์์ ์ธ MEV ์ถ์ถ์ ๋ง๋๋ค. ๊ทธ๋ฆฌ๊ณ ์ํ์ ์์ฒด์ ํ์ค์ํ ๊ด์ ์์๋ ์๋์์ ์ดํด๋ณผ Metis๊ฐ ์๋ค. Metis๋ ์์ ์ธ๊ธํ ๊ฒ ์ฒ๋ผ, ํ์กดํ๋ L2 ์ค์์๋ ํ์ค์ ์ํ์์ ๋ํด ๊ฐ์ฅ ์ค์ง์ ์ผ๋ก ๋ ธ๋ ฅ์ ๋ง์ด ํ๊ณ ์๋ ํ๋กํ ์ฝ์ด๋ค.
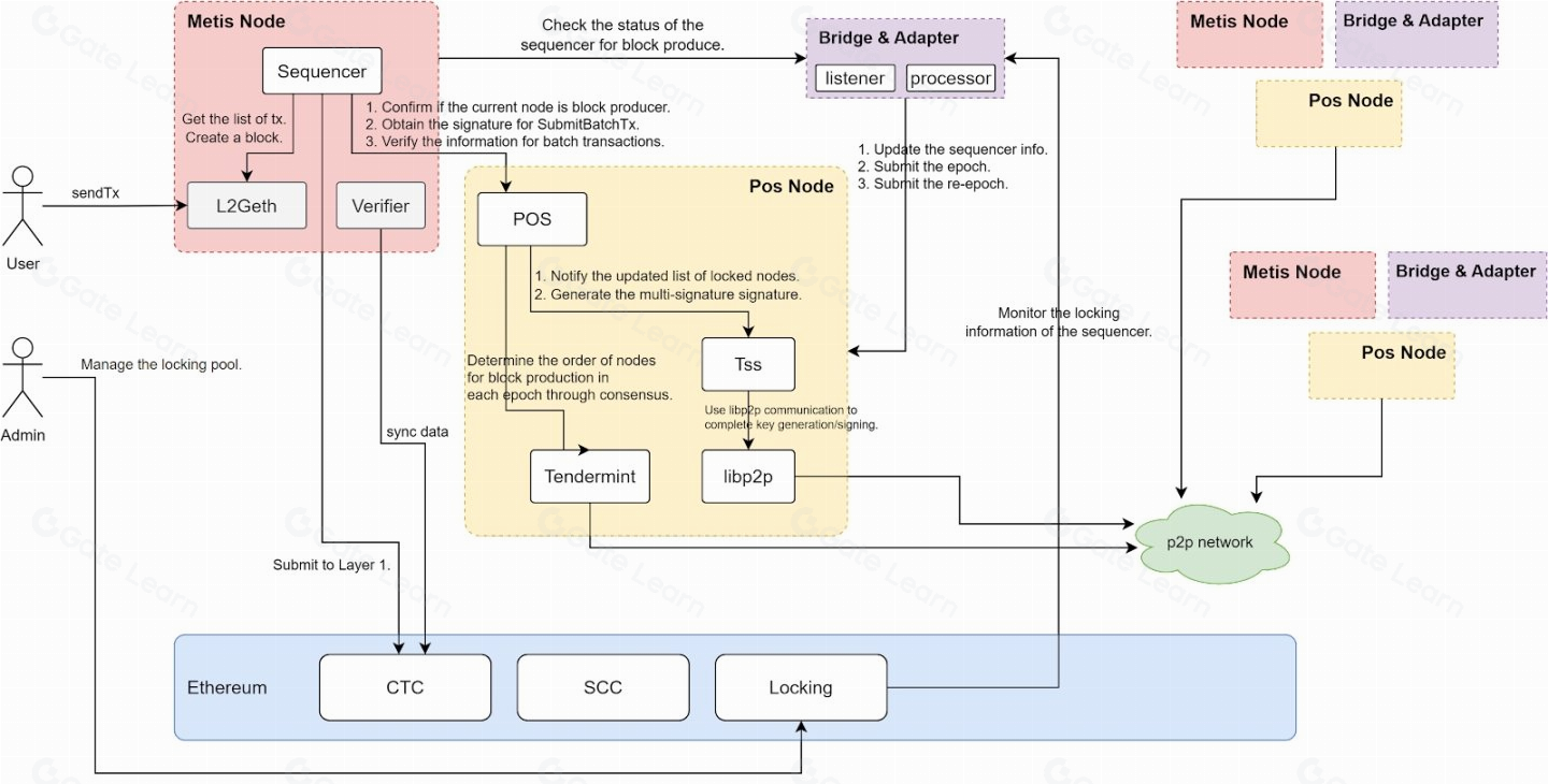
4. Metis, ํ์ค์ ์ํ์์ ์ ๊ตฌ์
4.1 Metis ๊ฐ์
L2๋ ์ด๋๋ฆฌ์์ ํ์ฅ์ฑ ๋ฌธ์ ๋ฅผ ํด๊ฒฐํ๊ธฐ ์ํด ๋ฑ์ฅํ์์ผ๋ฉฐ, ์ฌ๋ฌ ๋กค์ ํ๋ก์ ํธ๋ค์ ์ถ์๋ฅผ ํตํด ํ์ฅ์ฑ์ด ๊ฐ์ ๋์๋ค. ์ด๋ค ์ค Metis๋ ๋จ์ํ ํ์ฅ์ฑ์ ๊ฐ์ ํ๋ ๋ฐ ๊ทธ์น์ง ์๊ณ ์ฌ์ฉ์ ๊ฒฝํ์ฑ๊ณผ ํ์ค์ํ์๋ ์ด์ ์ ๋ง์ถฐ ๊ฐ๋ฐํ๊ณ ์๋ค. Metis๋ 1)์์๋ฃ๊ฐ ๊ฐ์ฅ ์ ๋ ดํ L2, 2)์ต์ด๋ก ํ์ค์ ์ํ์ฑ์ ์ ์ฉํ L2, 3)ํ์ด๋ธ๋ฆฌ๋ ๋กค์ ๊ณผ ๊ฐ์ ๋ค์ํ ์ ๊ทผ์ผ๋ก L2 ๊ธฐ์ ์ ์ ๋ํ๊ณ ์๋ค. Metis๋ ํ๋ฐํ ๊ฑฐ๋ฒ๋์ค๋ฅผ ์ค์ฌ์ผ๋ก ์ํ๊ณ๋ฅผ ํ์ฅํ๊ณ ์๋ค. ๋น์๋ฆฌ ๋จ์ฒด๋ก ์ด์๋๊ณ ์๋ Metis ์ฌ๋จ์ ์ํ๊ณ์ ์ด์๊ณผ ์ฑ์ฅ์ ๋๋ Decentralization Coordinnators (DC)๋ก ๊ตฌ์ฑ๋์ด์์ผ๋ฉฐ, ํ์ฌ Metis์ ์ด๊ธฐ ์ฐฝ์ ์๋ค 6๋ช ์ผ๋ก ๊ตฌ์ฑ๋์ด์๋ค. ํฅํ ์ถ๊ฐ์ ์ธ DC ๋ฉค๋ฒ์ ์ ์ถ ๊ณผ์ ๋ ํ๋ ฅ์ฌ๋ค์ ์ถ์ฒ๊ณผ ํฌํ๋ฅผ ํตํด ์ด๋ฃจ์ด์ง ์์ ์ด๋ค. Metis๋ ๊ฑฐ๋ฒ๋์ค์ ํ์ค์ํ๋ฅผ ํต์ฌ์ผ๋ก ๋ฐ์ ํด๋์๊ฐ๋ฉฐ, ์ฌ์ฉ์์๊ฒ ํฌ๋ช ์ฑ๊ณผ ์ ๋ขฐ์ฑ์ ์ ๊ณตํ๊ธฐ์ํด ๋ ธ๋ ฅํ๊ณ ์๋ค.
4.2 ์ํคํ ์ฒ
4.2.1 Metis VM (MVM)
Metis๋ Optimism์ OVM์ ํฌํฌํ์ฌ ๋ง๋ค์ด์ก๋ค. ๊ทธ๋ฌ๋ Optimism์ด OVM 2.0์ ๋ฐํํ๋ฉด์ ๊ฐ๋ฐ ๋ก๋๋งต์ด Metis๊ฐ ์ถ๊ตฌํ๋ ๋ฐฉํฅ๊ณผ ๋ค์ ๋ฌ๋ผ์ก๊ณ , ์ด์ Metis๋ OVM ์ฝ๋์ ์ผ๋ถ ์์ ์ ๊ฐํ์ฌ Metis Virtual Machine (MVM)์ด๋ผ๋ ๋ ์์ ์ธ VM์ ๊ตฌ์ถํ์๋ค. MVM์ EVM ํธํ์ฑ์ ์ ๊ณตํ์ฌ ์ด๋๋ฆฌ์ dApp์ด ์ฝ๊ฒ ์จ๋ณด๋ฉํ ์ ์๋ ํ๊ฒฝ์ ์ ๊ณตํ๋ฉฐ, ์คํ๊ณผ ์คํ ๋ฆฌ์ง ๋ชจ๋์ ๋ณ๋๋ก ๋ถ๋ฆฌํ์ฌ IPFSํด๋ฌ์คํฐ ๊ธฐ์ ์ ํ์ฉํจ์ผ๋ก์จ ํ์ฅ์ฑ์ ์ ๊ณตํ๋ค๋ ์ ์ด ๊ฐ์ฅ ํฐ ํน์ง์ด๋ค.
4.2.2 Actors
Metis์ ์ ์ฒด์ ์ธ ๊ตฌ์กฐ๋ฅผ ์ดํดํ๊ธฐ ์ํด์๋, ์ฐ์ ํธ๋์ญ์ ์ ์ฒ๋ฆฌํ๋ ์ผ๋ จ์ ๊ณผ์ ์ ๋ํด ์ด๋ค Actor๋ค์ด ๊ด์ฌํ๋ ์ง์ ๋ํด ๋จผ์ ์ดํด๋ณผ ํ์๊ฐ ์๋ค - ์ฐธ๊ณ ๋ก ์๋์ ์๊ฐ๋ Sequencer, Verifier, Block Producer๋ Metis์ Peer Network๋ฅผ ์ด๋ฃจ๊ณ ์๋ ์ฃผ์ ์ญํ ๊ตฐ์ด๋ค.
Users: Metis์ ์ฌ์ฉ์๋ค๋ก, RPC ๋ ธ๋๋ฅผ ํตํด ํธ๋์ญ์ ์ ์ ์กํ๋ค.
Block Producer: ์ฌ์ฉ์์ ํธ๋์ญ์ ์ ์์งํ์ฌ ๋ธ๋ก์ ์์ฑํ๊ณ ์ด๋ฅผ Peer Network์ ์ ํํ๋ค.
Memolab: Metis์ ๋ฐ์ดํฐ ๊ฐ์ฉ์ฑ ์๋ฃจ์ ์ผ๋ก, Metis์ ํธ๋์ญ์ ๋ฐ์ดํฐ๋ฅผ ์ ์ฅํ๋ค.
Sequencer: Peer Network๋ก๋ถํฐ ๋ค์ด๋ก๋ ๋ฐ์ ๋ธ๋ก๊ณผ ๊ด๋ จ๋ ์ ๋ณด๋ฅผ L1๊ณผ Memolabs์ ์ ๊ณตํ๋ค.
Verifier: Sequencer๊ฐ L1์ ์ ์ถํ ์ ๋ณด์ ์ ํจ์ฑ์ ๊ฒ์ฆํ๋ค.
L1 Contracts: ์ด๋๋ฆฌ์ ์์ ๋ฐฐํฌ๋ ์ค๋งํธ ๊ณ์ฝ์ผ๋ก, Metis์ ์ํธ์์ฉํ๊ธฐ ์ํด ์กด์ฌํ๋ฉฐ Metis์์ ์คํ๋ ํธ๋์ญ์ ๋ค๊ณผ ์ ๋ ฌ๋ ๋ฆฌ์คํธ๋ฅผ ์ ์ฅํ๋ ์ญํ ์ ํ๋ค. OVM ์ฝ๋๋ฅผ ๊ธฐ๋ฐ์ผ๋ก ํ๊ณ ์๊ธฐ ๋๋ฌธ์ State Commitment Chain (SCC)์ Cannonical Transaction Chain (CTC) ๋ฑ์ ํฌํจํ๊ณ ์๋ค - CTC๋ ์ฌ์ฉ์๋ค๋ก๋ถํฐ ์ ์ถ๋ tx ๋ฐ์ดํฐ๊ฐ ์ ์ฅ๋๋ ์ปจํธ๋ํธ๋ฉฐ, SCC๋ ๊ทธ ํธ๋์ญ์ ์ผ๋ก ์ธํด ๋ณ๊ฒฝ๋ ์คํ ์ดํธ ๋ฃจํธ์ ๊ฐ์ด ์ ์ฅ๋๋ ์ปจํธ๋ํธ์ด๋ค. ์ตํฐ๋ฏธ์คํฑ L2์์ Verifier๊ฐ SCC์ CTC์ ์ ์ฅ๋ ๊ฐ์ ๋ณด๊ณ ์ ํจ์ฑ์ ๊ฒ์ฆํ ์ ์๋ค.
Governance Protocol: ์ด๋๋ฆฌ์ ๋คํธ์ํฌ ์์ ์ค๋งํธ ์ปจํธ๋ํธ๋ก, ๋ถ์ ๊ณผ์ ๊ณผ ๊ฐ์ ๋ค์ํ ์ํฉ์ ๊ฐ์ ํ๋ ๊ฑฐ๋ฒ๋์ค ํ๋กํ ์ฝ์ด๋ค.
์ด๋ฌํ Actor๋ค์ Metis ๋คํธ์ํฌ์์ ๊ฐ๊ฐ ์ค์ํ ์ญํ ์ ์ํํ๋ฉฐ, ์ด๋ค์ ์ํธ์์ฉ์ ํตํด ๋คํธ์ํฌ๊ฐ ์ํํ๊ฒ ์ด์๋๋ค.
4.2.3 Transaction Flow

์ฌ์ฉ์๊ฐ ํธ๋์ญ์ ์ ์ ์ถํ๋ ๊ณผ์ ์์ ๋ฐ์ํ๋ ์ผ๋ จ์ ๋จ๊ณ๋ฅผ ์์ธํ๊ฒ ์ค๋ช ํ๋ฉด ๋ค์๊ณผ ๊ฐ๋ค:
User๊ฐ RPC๋ฅผ ํตํด Block Producer์๊ฒ ํธ๋์ญ์ ์ ์ ์กํ๋ค.
Block Producer๋ Metis์ ๋ธ๋ก์ ์์ฑํ๊ณ , ํด๋น ๋ธ๋ก์ Peer Network์ ์ ํํ๋ค. Metis์ ๋ธ๋ก์ด ์์ฑ๋๋ฉด User์ ํธ๋์ญ์ ์ ์ํํธํ๊ฒ ์ปจํ๋์ด ๋น ๋ฅธ ์๊ฒฐ์ฑ์ ๊ฒฝํํ ์ ์๋ค.
Sequencer๋ Peer Network๋ก๋ถํฐ ํธ๋์ญ์ ๋ฐ์ดํฐ๋ฅผ ๋ค์ด๋ก๋ ๋ฐ๊ณ Merkle Tree Transaction Batch Root (MTTBR)๊ณผ Merkle Tree State Root (MTSR)์ ๊ณ์ฐํ๋ค. MTTBR๋ ํธ๋์ญ์ ๋ฆฌ์คํธ์ ๋ํ ์ ๋ณด๋ฅผ ๋ด๊ณ ์์ผ๋ฉฐ, MTSR์ ํธ๋์ญ์ ๋ก ์ธํด ๋ณ๊ฒฝ๋ ์ํ(state)์ ๋ํ ์ ๋ณด๋ฅผ ๋ด๊ณ ์๋ค.
Sequencer๋ ํธ๋์ญ์ ๋ฐ์ดํฐ๋ฅผ Memolabs์ ์ ์ถํ๊ณ , ๊ณ์ฐ๋ MTTBR๊ณผ MTSR์ L1์ ์ ์ถํ๋ค.
Verifier๋ Memolabs๋ก๋ถํฐ ํธ๋์ญ์ ๋ฐ์ดํฐ๋ฅผ ๋ค์ด๋ก๋ ๋ฐ๊ณ , ๋ง์ฝ Memolabs๊ฐ ๊ฐ์ฉ๊ฐ๋ฅํ์ง ์์ ๊ฒฝ์ฐ Peer Network๋ก๋ถํฐ ํธ๋์ญ์ ๋ฐ์ดํฐ๋ฅผ ๋ค์ด๋ก๋ํ๋ค.
Verifeir๋ ๋ค์ด๋ก๋ ๋ฐ์ ํธ๋์ญ์ ๋ฐ์ดํฐ๋ฅผ ํตํด ์์ฒด์ ์ผ๋ก MTTBR ๋ฐ MTSR์ ๊ณ์ฐํ๊ณ , ์ด์ ์ Sequencer๊ฐ L1์ ์ ์ถํ ๊ฐ๋ค๊ณผ ๋น๊ตํ์ฌ ์ ํจ์ฑ์ ๊ฒ์ฆํ๋ค.
๋ง์ฝ ๋ ๊ฐ์ด ๋์ผํ๋ฉด ํธ๋์ญ์ ์ ์์ ํ ์๊ฒฐ๋๋ฉฐ, ๋์ผํ์ง ์๋ค๋ฉด ์ตํฐ๋ฏธ์คํฑ ๋กค์ ์ ์ฑ๋ฆฐ์ง ๋ฐฉ์ ๋ฑ์ ํตํด ๋ถ์์ ์กฐ์ ํ๋ค.
Metis๊ฐ (์๋์์ ์ดํด๋ณผ) ํ์ค์ ์ํ์๋ฅผ ๋์ ํจ์ผ๋ก์จ, ๊ธฐ์กด ์ํ์์ ์ฅ์ ๋ ์ ์์ ํ๋์ผ๋ก ์ธํ ๋คํธ์ํฌ์ ์ํ์ด ํฌ๊ฒ ๊ฐ์ํ๋ค. ๊ทธ๋ผ์๋ ๋ถ๊ตฌํ๊ณ ๋ง์ฝ ์ํ์์ ๋ฌธ์ ๊ฐ ์๊ฒจ ์ฌ์ฉ์์ ํธ๋์ญ์ ์ด Metis์ ํฌํจ๋์ง ์๋ ๋ฌธ์ ๊ฐ ๋ฐ์ํ ๊ฒฝ์ฐ, L2 ์ฌ์ฉ์๋ CTC ์ปจํธ๋ํธ๋ก ํธ๋์ญ์ ์ ์ง์ ์ ์ถํ๋ โforced inclusionโ ๊ธฐ๋ฅ์ ์ฌ์ฉํ ์ ์๋ค. ์ด๋ฌํ ๋ฉ์ปค๋์ฆ์ Metis ๋คํธ์ํฌ๊ฐ ๋์ ์์ค์ ํ์ค์ํ์ ์์ ์ฑ์ ์ ์งํ ์ ์๊ฒ ๋๋๋ค.
4.3 Metis์ ์ฃผ์ ํน์ง
4.3.1 ํ์ค์ ์ํ์

Source: Ethresearch
Metis๋ ํ์ค์ ์ํ์ฑ์ ์คํํ๊ธฐ ์ํด Tendermint Consensus, Threshold Signature Scheme (TSS), Multi Party Computation (MPC), Libp2p, L2 Geth ๋ฑ์ ๊ธฐ์ ์ ํ์ฉํ๋ค. ์ด๋ฌํ ๊ธฐ์ ๋ค์ ํ์ฉํจ์ผ๋ก์จ, Metis๋ ํ์ค์ํ๋ ์ํ์ฑ์ ํตํด ๋คํธ์ํฌ์ ์์ ์ฑ๊ณผ ํฌ๋ช ์ฑ์ ๋์ด๋ฉฐ, ์ฌ์ฉ์์๊ฒ ๋์ฑ ์ ๋ขฐํ ์ ์๋ ์๋น์ค๋ฅผ ์ ๊ณตํ ์ ์๊ฒ ํ๋ค.

Source: Tendermint
์ํ์๊ฐ ์ฌ๋ฟ ์กด์ฌํ๋ ํ๊ฒฝ์์๋ ํน์ ์์ ์์ ๋ธ๋ก์ ์์ฑํ ์ํ์๋ฅผ ์ ํ๋ ๊ฒ๊ณผ ํ๋นํ ๋ธ๋ก์ ํฉ์ํ๋ ๊ฒ์ด ์ค์ํ๋ฐ, ์ด๋ Tendermint Consensus๊ฐ ๋ด๋นํ๋ค. Tendermint๋ Cosmos SDK์์ ์ฃผ๋ก ํ์ฉ๋๋ ์ปจ์ผ์์ค๋ก, PBFT ํฉ์ ์๊ณ ๋ฆฌ์ฆ์ ๊ธฐ๋ฐ์ ๋๊ณ ์๋ค. ์ด ์ปจ์ผ์์ค ์๊ณ ๋ฆฌ์ฆ์ Propose-Prevote-Precommit-Commit ๋ค ๋จ๊ณ๋ก ๊ตฌ์ฑ๋์ด์๋๋ฐ, ๊ฐ์ฅ ํฐ ํน์ง์ 2/3 ์ด์์ ํฉ์ ๊ณผ์ ์ ๋ ๋ฒ (Prevote & Precommit) ๊ฑฐ์น๋ ๊ฒ์ด๋ค. ๋ง์ฝ ๋ชจ๋ ๋ ธ๋๋ค์ด ํต์ ์ ์ ์์ ์ผ๋ก ํ ์ ์๋ ๋๊ธฐ ๋คํธ์ํฌ์์ ํ ๋ฒ์ ํฉ์ ๊ณผ์ ๋ง ๊ฑฐ์ณ๋ ํฌ๊ฒ ๋ฌธ์ ๊ฐ ์๊ฒ ์ง๋ง, ํต์ ์ ์ฌ๋ถ๊ฐ ๋ถํ์คํ ๋น๋๊ธฐ ๋คํธ์ํฌ์์ ๋ ๋ฒ ์ด์์ ํฉ์ ๊ณผ์ ์ ๊ฑฐ์ณ์ผ ์์ ํ๋ค.
๋ธ๋ก์ ์์ฑํ ์ ์๋ ๊ถํ์ ์ํ์์ ๋ณดํ ํ์(voting power)์ ๋น๋กํ์ฌ ๊ฒฐ์ ๋๋ค. Metis์ ์ํ์๋ค์ ์ฌ์ฉ์๋ก๋ถํฐ ํธ๋์ญ์ ์ ๋ฐ์, Tendermint ํฉ์ ์๊ณ ๋ฆฌ์ฆ์ ๋ฐ๋ผ ์์ ์ ์ฐจ๋ก๊ฐ ๋๋ฉด ๋ธ๋ก์ ์์ฑํ๊ณ ์ ํํ๋ค. ๋ค๋ง ์ ์์ ์ธ ์ํ์๊ฐ ๋ ๋จ์ ์ผ๋ก ์๋ชป๋ ๋ธ๋ก์ L1์ ์ ์ถํ๋ ๊ฒ์ ๋ง๊ธฐ ์ํด Metis๋ MPC๋ฅผ ํ์ฉํ๋ค. ์ฆ, ๋ค์์ ์ํ์๊ฐ ํด๋น ๋ธ๋ก์ด ํ๋นํ๋ค๊ณ ์๋ช ์ ํ์ฌ ์ด๋ ์์ค ์ด์์ ์๋ช ์ด ์๋ฃ๋๋ฉด ๋ธ๋ก์ L1์ ์ ์ถ๋๋ค.
2024๋ 3์ 14์ผ๋ถํฐ ๋ฉ์ธ๋ท์ ์ ์ฉ๋ Metis์ ํ์ค์ ์ํ์ ์์คํ ์ ์ํ์ ๋ ธ๋์ ์ ๋์ฑ ์คํ ์ดํน ํ๋กํ ์ฝ์ ํ์ด๋งํ๋ ๊ฒ์ด๋ค. ์ด๊ธฐ ์ํ์ ๋ ธ๋๋ Metis Foundation์ด ๊ด๋ฆฌํ๊ณ ์์ผ๋ฉฐ, ์ํ์ ๋ ธ๋์ ์ง์ ์ด๋ฃจ๋ ์ ๋์ฑ ์คํ ์ดํน ํ๋กํ ์ฝ์ Artemis Finance์ Enki Protocol ์ด๋ค. Metis ๋คํธ์ํฌ์์ ์ํ์ ๋๋ ์ ๋์ฑ ์คํ ์ดํน ํ๋กํ ์ฝ๋ก ์ฐธ์ฌํ๊ณ ์ ํ๋ ๊ฒฝ์ฐ, ๊ฑฐ๋ฒ๋์ค ์ ์์ ํต๊ณผํด์ผ๋ง ํ๋ค. ํ์ฌ Metis ํฌ๋ผ์๋ 20๊ฐ๊ฐ ๋๋ ์ ์์ด ์ฌ๋ผ์ ์์ผ๋ฉฐ, ์๊ฐ์ด ์ง๋จ์ ๋ฐ๋ผ ๋ ๋ง์ ์ํ์์ ์ ๋์ฑ ์คํ ์ดํน ํ๋กํ ์ฝ์ ์ฐธ์ฌ๋ก ์์คํ ์ ์ ์ง์ ์ผ๋ก ํ์ค์ํ๋ ์์ ์ด๋ค. ํ์ค์ ์ํ์ ์์คํ ์ ๋์ ์ ํตํ Metis์ ๊ถ๊ทน์ ์ธ ๋ชฉํ๋ ๋จ์ํ ์ํ์๋ฅผ ๋ถ์ฐํ๋ ๊ฒ ๋ฟ๋ง ์๋๋ผ ์ํ์ฑ์์ ๋ฐ์ํ๋ ์์ต์ ๊ณต์ ํ์ฌ ์ํ์ ๋ ธ๋ ์ด์์, ๋น๋ ๋ฐ ์ฌ์ฉ์๋ฅผ ์ํ ๊ณต์ ํ๊ฒฝ์ ๋ฌ์ฑํ๋ ๊ฒ์ด๋ค.
4.3.2 Memolabs ์ญํ
Memolabs์๋ ์ด 3๊ฐ์ง ์ญํ ๊ตฐ์ด ์กด์ฌํ๋ค:
User: ์ ์ ํ ์คํ ๋ฆฌ์ง ๋ ธ๋ ํ๋ก๋ฐ์ด๋๋ฅผ ์ ํํ์ฌ ์์๋ฃ๋ฅผ ์ง๊ธํ๊ณ , ์ํ๋ ๋ฐ์ดํฐ๋ฅผ Memolabs์ ์ ์ฅํ๋ค.
Provider: ์ด๋ ์ฌ์ฉ์์๊ฒ ์์๋ฃ๋ฅผ ๋ฐ๊ณ ํด๋นํ๋ ๋ฐ์ดํฐ๋ฅผ ์ ์ฅํ๋ ์ญํ ์ ์ํํ๋ค.
Keeper: User๊ฐ ์ ์ ํ Provider๋ฅผ ์ฐพ์ ์ ์๋๋ก ๋งค์นญํด์ฃผ๋ฉฐ, Provider๊ฐ ์ค์ ๋ก ๋ฐ์ดํฐ๋ฅผ ์ ์ ์ฅํ๊ณ ์๋์ง ๊ฐ์ํ๋ ์ญํ ์ ํ๋ค.
User๋ ์ ์ฅ ๋ฐฉ์์ ์ ํํ๊ณ , Keeper๋ ์ฌ์ฉ์์๊ฒ ์ ํฉํ ์ ์ฅ ๋ ธ๋๋ฅผ ์ฐพ์ผ๋ฉฐ, Provider๋ ์ฌ์ฉ์๋ฅผ ์ํ ์ ์ฅ ๋ ธ๋๋ก์ ๋ฐ์ดํฐ๋ฅผ ์ ์ฅํ๋ค. ์ธ ์ญํ ๊ตฐ์ ์๋ก ์ํธ์์ฉํ๋ฉฐ ๋ฐ์ดํฐ ์ ์ฅ์ ๋ณด์์ ๋ณด์ฅํ๋ค.
Metis์ ํธ๋์ญ์ ๋ฐ์ดํฐ๋ ์ํ๋ค๋ฉด ์ธ์ ๋ ์ง ์ด๋๋ฆฌ์ ์จ์ฒด์ธ์ผ๋ก ๋ถ๋ฌ์ฌ ์ ์๊ฒ ํ๋ค. ๋ง์ฝ ์ํ์๊ฐ Memolabs์ ํธ๋์ญ์ ๋ฐ์ดํฐ๋ฅผ ์ ์ถํ์ง ์์ ๋ฐ์ดํฐ๊ฐ ๊ฐ์ฉํ์ง ์์ ์ํฉ์ด ์ค๋ฉด, Verifier๋ Peer Network์์ ํด๋น ํธ๋์ญ์ ๋ฐ์ดํฐ๋ฅผ ์ด๋๋ฆฌ์ ์จ์ฒด์ธ์ ์ ์ถ๋ ์ ์๋๋ก ํ๋ค. ์ฆ, Memolabs๊ฐ ์ ์์ ์ผ๋ก ์๋ํ์ง ์์ ๊ฒฝ์ฐ๋ฅผ ๋๋นํ์ฌ ์ํ์๋ ๋จ ํ๋์ ์ ์งํ Verifier๊ฐ ์๋ ํ ๋ฐ์ดํฐ ๊ฐ์ฉ์ฑ์ ๋ณด์ฅ๋๋ค. ๋คํธ์ํฌ๊ฐ ๋์ํ๋ ๋ฐ์ ์์ด์ ๋ฌธ์ ๋ฅผ ์ผ์ผํจ Actor๋ค์ ์ง๋ถ์ด ์ฌ๋์ฑ๋นํ๋ฉฐ, ๋ค์ ํธ๋์ญ์ ์ฌ์ดํด์์ ์ฐธ์ฌ๊ฐ ์ ํ๋๋ค.
MemoLabs๋ฅผ ํ์ฉํ๋ Metis๋ ์ด๋๋ฆฌ์์ ๋ฐ์ดํฐ ๊ฐ์ฉ์ฑ์ ์ ์ฅํ๋ ๊ฒ๋ณด๋ค ์ ๋ ดํ๋ฉฐ ๋ฐ์ดํฐ ๊ฐ์ฉ์ฑ๊ณผ ๋ณด์์ ์ง์ํ๋ค. Metis๋ ๊ฐ๊น์ด ์์ผ ๋ด์ ์ด๋๋ฆฌ์์ ํ์ค์์ฑ๊ณผ ๋ณด์์ ๊ทธ๋๋ก ํ์ฉํ ์ ์๋ EigenDA๋ก ์ ํํ ๊ณํ์ด๋ค.
4.3.3 ํ์ด๋ธ๋ฆฌ๋ ๋กค์ ์ ํฅํ ๋ก๋๋งต
Metis์ ๋ก๋๋งต์๋ ํ์ด๋ธ๋ฆฌ๋ ๋กค์ (Hybrid Rollups)์ด ํฌํจ๋์ด ์๋ค. ํ์ด๋ธ๋ฆฌ๋ ๋กค์ ์ด๋ ์ตํฐ๋ฏธ์คํฑ ๋กค์ ๊ณผ ์์ง์ ์ฆ๋ช ๋กค์ ๋ฐฉ์์ ์ฅ์ ๋ง์ ์กฐํฉํ์ฌ ํฉ์น ๊ฒ์ผ๋ก, ์ตํฐ๋ฏธ์คํฑ ๋กค์ ์ ์ถ๊ธ ์ง์ฐ ๋ฌธ์ ๋ฅผ ํด๊ฒฐํ๋ ๋ฐ ๋์์ด ๋๋ค. ํ์ด๋ธ๋ฆฌ๋ ๋กค์ ์ ๊ธฐ๋ณธ์ ์ผ๋ก ์ฌ๊ธฐ ์ฆ๋ช ์ ์ฌ์ฉํ๊ณ , ์ ์์ ์ธ ์คํ ์ดํธ ๋ฃจํธ๊ฐ ๋ฐ๊ฒฌ๋ ๊ฒฝ์ฐ ์ด๋ฅผ ์ฆ๋ช ํ๊ธฐ ์ํด ZKP๋ฅผ ํ์ฉํ์ฌ ๋ถ์ ๊ธฐ๊ฐ์ ๋จ์ถํ ์ ์๋ค. ๋ํ์ ์ผ๋ก Layer N, Kroma, Morph ๋ฑ์ L2 ๋คํธ์ํฌ๋ค์ด ๋ณธ ๋ฐฉ์์ ์ฑํํ๊ณ ์๋ค.
ZKM์ Metis ์ฌ๋จ์์ ์ถ์ํ ZKP ๊ฐ๋ฐ ํ๋ก์ ํธ๋ก, zkMIPS๋ฅผ ๊ฐ๋ฐํ๊ณ ์๋ค. zkMIPS๋ MIPS์ ZK๋ฅผ ์ถ๊ฐํ ๊ฒ์ ์๋ฏธํ๋ ์ฉ์ด์ด๋ค. MIPS๋ Microprocessor without Interlocked Pipeline Stages์ ์ฝ์ด๋ก, ๋ง์ดํฌ๋กํ๋ก์ธ์ ์ํคํ ์ฒ๋ฅผ ์ง์นญํ๋ค. ์ด ์ํคํ ์ฒ๋ฅผ ์ํด ์์ฑ๋ ์ฝ๋๋ ์ต์ ํ์ ์ด์์ ์ธ ์์์ ๋ค์ํ ๋ช ๋ น์ด๋ก ์ปดํ์ผ๋๋ค. zkMIPS๋ ZKP๋ฅผ ์ฝ๊ฒ ๊ตฌํํ ์ ์๋๋ก ์ค๊ณ๋ zkVM์ ํ์ฉํ๋ฉฐ, Metis ์ํคํ ์ฒ์ zkMIPS์ ๊ฒฐํฉ์ ํตํด ํ์ด๋ธ๋ฆฌ๋ ๋กค์ ์์คํ ๊ตฌ์ถ์ ์ํด ๋ ธ๋ ฅํ๊ณ ์๋ค.
4.4 Metis ์ํ๊ณ
4.4.1 Community Ecosystem Governance (CEG)
ํ์ค์์ฑ์ ๊ฐ์กฐํ๋ Metis๋ต๊ฒ, Metis๋ ๊ฑฐ๋ฒ๋์ค์์๋ ํ์ค์์ฑ์ ์ค์์ ํ๊ณ ์๋ค. CEG๋ METIS ํ ํฐ ํ๋๋ผ๋ฉด ๋๊ตฌ๋ ์ฐธ์ฌํ ์ ์๋ ํ์ค์ ๋ณดํ ํ๋ ์์ํฌ์ด๋ค. ํ์ฌ๋ ์ด๋ค ํ๋ก์ ํธ๋ค์ด Metis ์ํ๊ณ์ ํํธ๋์ญ์ ๋งบ์ ์ ์์์ง ์ปค๋ฎค๋ํฐ์์ ๊ฒ์ฆํ๋ ๊ฒ์ด ์ฃผ ๋ชฉํ์ด๋ฉฐ, ๋ฏธ๋์๋ Metis ์ํ๊ณ์ ์ ๋ฐ์ ์ธ ๊ฒ๋ค (์ ์ฑ , ํ๋ฉ) ๋ฑ์ ๋ํ ๊ฑฐ๋ฒ๋์ค ํฌํ๋ก ํ์ฅํ ์์ ์ด๋ค.
Metis์ ์ฝ๊ฒ ์จ๋ณด๋ฉํ๊ณ ๊ธด๋ฐํ๊ฒ ํ์ ํ๊ณ ์ถ์ ํ๋ก์ ํธ๋ ๊ฑฐ๋ฒ๋์ค ํฌ๋ผ์ ์ ์์ ์ฌ๋ฆด ์ ์๊ณ , Metis ์ปค๋ฎค๋ํฐ๋ ์ด์ ๋ํด ๋ ผ์ํ์ฌ, ํฌํ ํ๋ซํผ์ธ Snapshot์์ ์ค์ ํฌํ๋ฅผ ์งํํ ์ง ๋ง์ง ๊ฒฐ์ ํ๋ค. Snapshot ํฌํ๋ 72์๊ฐ ๋์ ์งํ๋๋ฉฐ, ํ๋ก์ ํธ๊ฐ ์ ์ ๋๊ธฐ ์ํด์ 500๊ฐ ์ด์์ ์ง๊ฐ ๋ฐ 10,000 METIS์ ์ ์กฑ์๊ฐ ๋ง์กฑ๋์ด์ผ ํ๊ณ , 80% ์ด์์ ์ฐฌ์ฑ์ด ๋์์ผํ๋ค.
์ด๋ฌํ ํ๋ก์ธ์ค๋ฅผ ๊ฑฐ์ณ ์ ์ ๋ ํ๋ก์ ํธ๋ Community Verified Projects (CVP)๊ฐ ๋ ์ ์๋ค. CVP์ ํํ์ผ๋ก๋ Metis ์ฌ๋จ์ผ๋ก๋ถํฐ ๊ทธ๋ํธ๋ฅผ ๋ฐ์ ์ ์๊ณ , ์ด์ธ์๋ ๋ง์ผํ ์ํฌํธ, CVP๋ค๋ผ๋ฆฌ์ ํ์ ๊ธฐํ ๋ฑ์ ํํ์ ๋ฐ์ ์ ์๋ค.
4.4.2 Metis Ecosystem Development Fund (EDF)
Metis๋ ์ํ๊ณ ํ์ฅ์ ์ํด 2023๋ 12์๋ถํฐ 4.6M METIS ๊ท๋ชจ์ EDF๋ฅผ ์ด์ํ๊ณ ์๋ค. ์ด ์๊ธ์ Metis์ ์จ๋ณด๋ฉํ๋ ํ๋ก์ ํธ๋ค์ ์ง์ํ๋๋ฐ ์ฌ์ฉ๋๋ฉฐ, ๊ทธ๋ํธ, ์ ๋์ฑ, ์ค๋ง ๋ฑ ๋ค์ํ ๋ฐฉ์์ผ๋ก ์ง์๋๋ค. ๋ํ, ํ๋ก์ ํธ์ ์์๋ฟ๋ง ์๋๋ผ ์ด์๋๊ณ ์๋ ํ๋ก์ ํธ ์ค ์ค์ ๋ก Metis์ ํธ๋์ญ์ ์ ๊ธฐ์ฌ๋ฅผ ๋ง์ดํ๋ ํ๋ก์ ํธ๋ค์๊ฒ๋ ์ง์์ด๋๋ค (Builder Mining Rewards). dร pp ๊ฐ๋ฐ์๋ผ๋ฉด ๋๊ตฌ๋ ์ ์ฒญํ ์ ์์ผ๋ฉฐ ๋ณด์กฐ๊ธ์ ์ํ์ ํ๋ฆ์ ๋ณธ ํํ์ด์ง์์๋ ํ์ธํ ์ ์๋ค. Metis์์ ๋ฐ์ํ๋ ์์๋ฃ ์ค 30%๊ฐ ํ๋ก์ ํธ๋ค์๊ฒ ๋์๊ฐ๋ฉฐ, ์ค์ ๋ก ํธ๋์ญ์ ์์๋ฃ๊ฐ ๋ง์ด ๋ฐ์ํ๊ธฐ ์ ๊น์ง๋ EDF๊ฐ ๋ณด์กฐ๊ธ์ผ๋ก ์ฌ์ฉ๋ ์์ ์ด๋ค. ํนํ, 4.6M METIS ์ค ๋ฌด๋ ค 3M METIS๋ ํ์ค์ ์ํ์๋ค์ ๋ณด์์ผ๋ก ํ ๋น๋์ด, ์ฐธ๊ณ ๋ก ์ด๊ธฐ ๋จ๊ณ์์ ์ํ์ ๋ ธ๋์๊ฒ ์ ๊ณตํ ์ฑ๊ตด ๋ณด์๋ฅ (Mining Rewards Rate)์ 20%๋ก ํ์ค์ ์ํ์๊ฐ ์ฑ๊ณต์ ์ผ๋ก ์ ์ฐฉํ๋ ๋ฐ ํฐ ๋์์ด ๋ ๊ฒ์ด๋ค.
์ต๊ทผ Metis๋ ์ํ๊ณ ๊ฐ๋ฐ ๊ธฐ๊ธ์ ํ์ฉํ์ฌ Metis Liquid Staking Blitz (LSB)๋ฅผ ๊ณต๊ฐํ๋ค. ์ด๋ Metis ์ํ๊ณ ๋ด์ ์ ๋์ฑ ์คํ ์ดํน ํ์์ํ (LSD)์ ์ฑ์ฅ์ ์ด์งํ๋๊ฒ์ ๋ชฉํ๋ก ํ์ฌ, LSD ํ๋ก์ ํธ๋ค์๊ฒ ์ํ์ ๋ ธ๋์ ์์ต์ ๊ณต์ ํ ์ ์๋ ๊ถ๋ฆฌ๋ฅผ ์ ๊ณตํ๋ค. ์ํ์ ๋ณด์๊ณผ ์ํ๊ณ ๋ณด์กฐ๊ธ์ ํตํฉํจ์ผ๋ก์จ Metis ์ํ๊ณ์ ์ ๋์ฑ์ ์ ๊ณตํ๋ ๋ฐ ๊ธฐ์ฌํ ์ ์๋ค.
4.4.3 Major dApps

Source: DefiLlama
Metis๋ ์ญ์ฌ๊ฐ ์ค๋๋๋งํผ ๋น๊ต์ ํ๋ถํ ์ํ๊ณ๋ฅผ ๊ฐ์ถ๊ณ ์๋ค. Aave V3, Gamma, Stargate, Beefy, Synapse ๋ฑ EVM ์ํ๊ณ์์์ ์ฃผ์ ๋ํ์ด, ๋ธ๋ฆฟ์ง ํ๋กํ ์ฝ๋ค์ด ์ด๋ฏธ ์จ๋ณด๋ฉ ๋์ด์์ผ๋ฉฐ, ์ด์ธ์๋ Metis์๋ง ๋ฐฐํฌ๋์ด์๋ Hercules, NetSwap, Artemis Finance์ ๊ฐ์ ํ๋ก์ ํธ๋ค์ TVL ๊ธฐ์ค ์์๊ถ์ ๋์ฌ์์ด ๋ ์์ ์ธ ๋ํ์ด ์ํ๊ณ๋ฅผ ์ ๊ฐ์ถ๊ณ ์๋ค.
๋ํ, Metis๋ ์ํ๊ณ ํ์ฅ์ ์ํด ํํธ๋์ญ ์ฒด๊ฒฐ๊ณผ ๊ทธ๋ํธ ํ๋ก๊ทธ๋จ์ ํ๋ฐํ ์ด์ํ๊ณ ์๋๋ฐ ์ฃผ์ ํ๋ ์ด์ด๋ก๋ EigenLayer, Renzo Protocol, Chainlink, DeFi Kingdoms, ๊ทธ๋ฆฌ๊ณ League.Tech ๋ฑ์ด ํฌํจ๋์ด์๋ค.
Hercules: ****Metis์์ ๊ฐ์ฅ ๋ํ์ ์ธ DEX์ด๋ค. ์ ๋์ค์ V2, V3 ๋ฐฉ์์ ์ ๋์ฑ ์ ๊ณต ๋ฐ ์ค์์ ์ง์ํ๋ฉฐ Li.Fi ๋ฐ Synapse ๊ธฐ๋ฐ์ ๋ธ๋ฆฟ์ง๋ ๊ฐํธํ UX๋ก ์ ๊ณตํ์ฌ ์ฝ๊ฒ ์ ๋์ฑ์ ๋ธ๋ฆฟ์งํ ์ ์๋๋ก ์ง์ํ๋ค.
NetSwap : ๋ํ Metis ์ํ๊ณ์ ๋ํ์ ์ธ DEX๋ก ์ฌ์ฉ์๋ค์ ์ ๋์ฑ ๊ณต๊ธ, ์ค์๋ฟ๋ง ์๋๋ผ ๊ฑฐ๋ฒ๋์ค ํ ํฐ์ธ NETT์ ํตํด ๋ฐ์นํจ๋์ ์ฐธ์ฌํ ์ ์๋ค.
Maia DAO: Metis ์ํ๊ณ์์ ๋ํ์ด ์ํ๊ณ๋ฅผ ๊ตฌ์ถํ๋ ค๋ ๋ชฉํ๋ฅผ ๊ฐ์ง๊ณ ์๋ DAO๋ก, ๋ค์ํ ํ๋กํ ์ฝ๋ก ๊ตฌ์ฑ๋์ด์๋ค. ์ด๋์ฒด์ธ AMM, ์ ๋์ฑ ํ๋กํ ์ฝ, ๋ณผํธ ๋ฑ์ ์ ๊ณตํ์ฌ ์ฌ์ฉ์๋ ๋ค์ํ ํ๋กํ ์ฝ๊ณผ ์ํธ์์ฉํ๋ฉฐ ๋ํ์ด ๊ฒฝํ์ ๋๋ฆด ์ ์๋ค.
Artemis Finance: ์ด๋๋ฆฌ์ ๋คํธ์ํฌ์ LST ํ๋กํ ์ฝ๋ค์ด ์๋ฏ์ด, Metis ์ํ๊ณ์๋ ํ์ค์ ์ํ์ฑ์ ์ํ METIS ์คํ ์ดํน์ ์ ๋ํ์์ผ์ฃผ๋ Artemis Finance๊ฐ ์๋ค. ์ฌ์ฉ์๋ค์ METIS๋ฅผ ์คํ ์ดํนํ์ฌ ์ ๋ํ๋ฒ์ ์ธ artMETIS๋ฅผ ๋ฐ์ ์ ์์ผ๋ฉฐ, ํด๋น ์์ฐ์ ํด๋น ์์ฐ์ ์ง์ํ๋ ๋ค๋ฅธ ๋ํ์ด ํ๋กํ ์ฝ์ ์ด์ฉํ ์ ์๋ค.
Tethys Finance: Metis ์ํ๊ณ์ ๋ํ์ ์ธ ๋ฌด๊ธฐํ ์ ๋ฌผ DEX์ด๋ค.
EigenLayer: EigenLayer๋ ๋ํ์ด ์นํฐ์์ ๋ง์ ์ฃผ๋ชฉ์ ๋ฐ๊ณ ์๋ ๋ฆฌ์คํ ์ดํน ํ๋กํ ์ฝ๋ก์จ, Metis ๋คํธ์ํฌ์ ETH์ ์ ๋์ฑ์ ๊ฐ์ ธ์ค๊ธฐ ์ํด ํํธ๋์ญ์ ์ฒด๊ฒฐํ์๋ค. ๋ฟ๋ง ์๋๋ผ, EigenLayer๊ฐ ์ ๊ณตํ๋ ๋์ผ ์คํ ์ดํน ์ํคํ ์ฒ๋ฅผ ํ์ฉํ์ฌ METIS ํ ํฐ์ ํ์ฉ์ฒ๋ฅผ ํ๋ํ ์์ ์ด๋ค.
Renzo Protocol: ๋ํ, Metis ๋คํธ์ํฌ์ ๋ฆฌํด๋ ๋ฆฌ์คํ ์ดํฌ ํ ํฐ(LRT)์ ์คํ ์ดํน์ ๋์ ํ๊ธฐ ์ํด Renzo Finance์ ํํธ๋์ญ์ ์ฒด๊ฒฐํ๋ค. ์ด ํ๋ก์ ํธ๋ EigenLayer์ LRT๋ฅผ ํ์ฉํ์ฌ ๋ ๋์ ์์ต๋ฅ ์ ์ ๊ณตํ ์ ์๋๋ก ์ ๋ต์ ์ผ๋ก ๊ด๋ฆฌํ๋ ์๋น์ค์ด๋ฉฐ, ๋ฆฌํด๋ ๋ฆฌ์คํ ์ดํน ํ๋ก์ ํธ ์ค์์ ๋๋ฒ์งธ๋ก ๋์ TVL์ ๊ธฐ๋กํ๊ณ ์๋ค.
Chainlink: Metis๋ Chainlink์ ํฌ๋ก์ค ์ฒด์ธ ์ํธ์ด์ฉ์ฑ ํ๋กํ ์ฝ (CCIP)์ Metis ๋ค์ดํฐ๋ธ ๋ธ๋ฆฟ์ง์ ํตํฉํ์ฌ ์ํํ๊ณ ์์ ํ ํฌ๋ก์ค ์ฒด์ธ ํต์ ์ ๋ฌ์ฑํ๊ธฐ ์ํด ํํธ๋์ญ์ ์ฒด๊ฒฐํ์๋ค.
DeFi Kingdoms: Defi Kingdoms์ ๊ฒ์ ๊ธฐ๋ฅ์ ํ์ฅ ๋ฐ ๋ ๋ง์ ์ ์ ๋ค์ ์ ์ ์ ์ํด ์ํด Metis์ ํํธ๋์ญ์ ์ฒด๊ฒฐํ์์ผ๋ฉฐ, ๊ฒ์ ๋ด PvP ๊ธฐ๋ฅ์ด ํฌํจ๋ โDFK Colosseumโ์ Metis ์์ ๋ ์ ์ ์ผ๋ก ๋ฐฐํฌ๋ ์์ ์ด๋ค. Defi Kingdoms์ ์์ฐ์ 2022๋ 3์ ๋ง Avalanche L1 ์ฒด์ธ์์ ์ผ์ผ ๊ฑฐ๋๋์ด ์ต๋ 1์ต 3์ฒ๋ง ๋ฌ๋ฌ๋ฅผ ๊ธฐ๋กํ ์ ๋๋ก ์ฒด์ธ์ ๊ฑฐ๋๋๊ณผ TVL์ ํฐ ์ํฅ์ ์ฃผ์๋ ๊ฒ์์ด๋ค.
League.Tech: 23๋ 12์ ์งํ๋ CEG ํฌํ์์ CVP๋ก ์ ์ ๋ ์ด ํ๋ก์ ํธ๋ Metis ์ฌ๋จ์ผ๋ก๋ถํฐ ๊ทธ๋ํธ๋ฅผ ๋ฐ์ SocialFi ํ๋ซํผ์ด๋ค - ํ์ฌ ํ ์คํธ๋ท์ผ๋ก ์ด์ ์ค์ด๋ฉฐ, ๊ณง ๋ฉ์ธ๋ท ์ถ์๋ฅผ ์๋๊ณ ์๋ค.
5. ๋์ผ๋ก
Metis๋ ํ์ค์ํ ์คํ ๋ฆฌ์ง์ธ Memolab๋ฅผ ๋ฐ์ดํฐ ๊ฐ์ฉ์ฑ ์๋ฃจ์ ์ผ๋ก ์ฌ์ฉํ์ฌ ๊ฐ์ฅ ๋ฎ์ ์์๋ฃ๋ฅผ ์ ๊ณตํ๋ ๋ ์ด์ด 2 ๋คํธ์ํฌ์์ผ๋ฉฐ, ์ต๊ทผ์๋ EigenDA๋ก ์ ํํ ๊ณํ์ ์ธ์ฐ๊ณ ์๋ค. ์ต๊ทผ์๋, ํ์ค์ ์ํ์์ ํ์ด๋ธ๋ฆฌ๋ ๋กค์ ์ ํตํด ํธ๋์ญ์ ์ ๋ฌด๊ฒฐ์ฑ ๋ฐ ์ ํจ์ฑ ๊ฒ์ฆ ๋ฐฉ๋ฒ์ ๊ฐ์ ํ๋๋ฐ ์ง์คํ๊ณ ์๋ค. Metis๋ ์ํ์๋ฅผ ํ์ค์ํํ ์ต์ด์ L2๋ก์, ๋คํธ์ํฌ์ ์ํ์ ๊ด์ ์์ ์ฌ๋ฌ ์ด์ ์ ์ ๊ณตํ๋ค. ๋คํธ์ํฌ ๊ด์ ์์๋ ์ค์ ์ง์ค์ ์ํ์์ ๊ฒ์ด, ์ฌ์ ๋ ฌ ์ํ ๋ฐ ๋จ์ผ ์ฅ์ ์ง์ ์ ํด๊ฒฐํ์ฌ ๋คํธ์ํฌ์ ์ฐ์์ฑ์ ๋ณด์ฅํ๋ค. ์ํ์ ๊ด์ ์์๋ ์ฌ๋จ์์ ์ง์ํ๋ ์ํ๊ณ ๋ณด์กฐ๊ธ์ ํตํด METIS๋ฅผ ์ ๊ณต๋ฐ์ ์ ์๋ค.
Metis ์ํ๊ณ์์ ๋๋ถ๋ถ์ ์์ฌ๊ฒฐ์ ์ ๊ฑฐ๋ฒ๋์ค๋ฅผ ํตํด ์ด๋ค์ง๋ฉฐ, ์ด๋ ์ฌ์ฉ์์๊ฒ ํฌ๋ช ์ฑ๊ณผ ์ ๋ขฐ๋ฅผ ์ ๊ณตํ๋ฉด์ ๋์์ ๊ฑฐ๋ฒ๋์ค ์ฐธ์ฌ๋ฅผ ์ ๋ํ๋ค. ์ต๊ทผ Metis๋ Renzo, EigenLayer์์ ํ๋ ฅ์ ๋ฐํํ๊ณ , Metis ์ํ๊ณ์ ์ ๋ฐ์ ์ธ ์ํ๊ณ ์ฌ์ฉ ๊ฒฝํ์ ์ ๊ณตํ๋ 'Metis MarchDrop' ์บ ํ์ธ์ ์งํํ๋ฉด์, ๊ธฐ์ ์ ์ธ ๋ฉด๋ฟ๋ง ์๋๋ผ ๋ค์ํ ์ธก๋ฉด์์ ์ํ๊ณ๋ฅผ ํ์ฅํ๊ณ ์๋ค. ์ด๋ฌํ ๋ ธ๋ ฅ๋ค์ ํตํด ๋ฏธ๋์๋ ์ง์ ํ ํ์ค์ํ์ ์ฌ์ฉ์ ์ฐธ์ฌ ์ค์ฌ์ L2๋ก ๋ฐ์ ํ ๊ฒ์ผ๋ก ๊ธฐ๋๋๋ค.
์ด ๊ธ์ ๋น์ฃผ์ผ์ ์ ๊ณตํด์ฃผ์ Kate์๊ฒ ๊ฐ์ฌ์ ๋ง์์ ์ ํฉ๋๋ค.



